182 reads
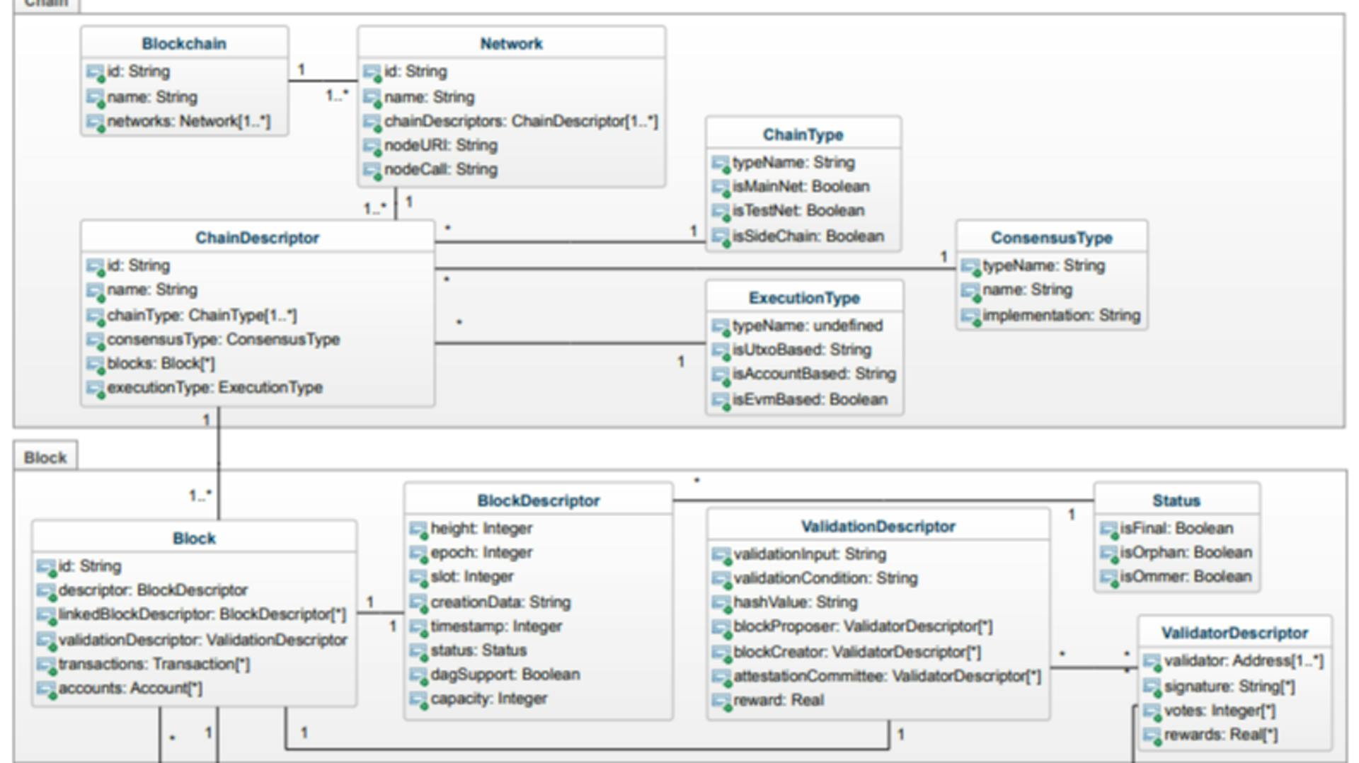
Designing a Unified Data Model for Cross-Chain Querying
by
February 2nd, 2025
Audio Presented by

The #1 Publication focused solely on Interoperability. Publishing how well a system works or doesn't w/ another system.
Story's Credibility

About Author
The #1 Publication focused solely on Interoperability. Publishing how well a system works or doesn't w/ another system.
